Instance Verification Kit (IVK)
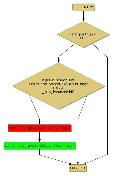
spin lock @ [68008+38+/linux-3.19-rc1/drivers/net/ethernet/via/via-velocity.c]
Instance Signature: lock
|
The Matching Pair Graph:
|
|
Function Name
|
Control Flow Graph (CFG)
|
Events Flow Graph (EFG)
|
Source Correspondence
|
|
velocity_xmit
|
|
|
[67386+13+/linux-3.19-rc1/drivers/net/ethernet/via/via-velocity.c]
|